이미지를 더블클릭하면 더 크게 확인하실 수 있어요.
더 많은 고객이 기다리는 쇼핑몰에 상품을 쉽게 노출해보세요.
플레이오토의 ‘간편입점’ 서비스를 이용하면, 직접 쇼핑몰에 신청하러 갈 필요도 없이 쉽게 입점 쇼핑몰을 늘릴 수 있어요!
간편입점 소개
높은 매출을 유지하는 셀러들의 공통점은 바로 판매 채널을 3개 이상 운영하고 있다는 것! 
플레이오토의 ‘간편입점’ 서비스를 이용하면, 쇼핑몰에 직접 입점 신청하러 갈 필요없이 플레이오토에서 간편하게 신청할 수 있어요.
아직 입점하지 않은 쇼핑몰이 있다면 간편입점을 통해 빠르고 쉽게 판매 채널을 확장해 보세요! 🫡
간편입점 이용 방법
2-1. 간편입점 페이지 이동
두 가지 경로를 통해 연동하고자 하는 쇼핑몰 계정 정보 입력 창으로 이동하실 수 있습니다.
•
[설정] → [쇼핑몰 계정관리] → 우측 하단 ‘쇼핑몰 입점’ 버튼 클릭
•
플레이오토 홈페이지 → 나의정보 → 우측 ‘입점결과확인’ 버튼 클릭 → 우측 ‘쇼핑몰 입점’ 버튼 클릭
2-2. 쇼핑몰 선택
간편입점을 지원하는 쇼핑몰 중 입점을 원하는 쇼핑몰을 선택한 후, 하단의 ‘간편입점하기’ 버튼을 클릭합니다.
하단으로 이동할 때 쇼핑몰별 입점 프로세스와 준비서류를 확인하실 수 있으며, 쇼핑몰은 복수 선택이 가능합니다.
간편입점 지원 쇼핑몰은 지속적으로 업데이트될 예정입니다.
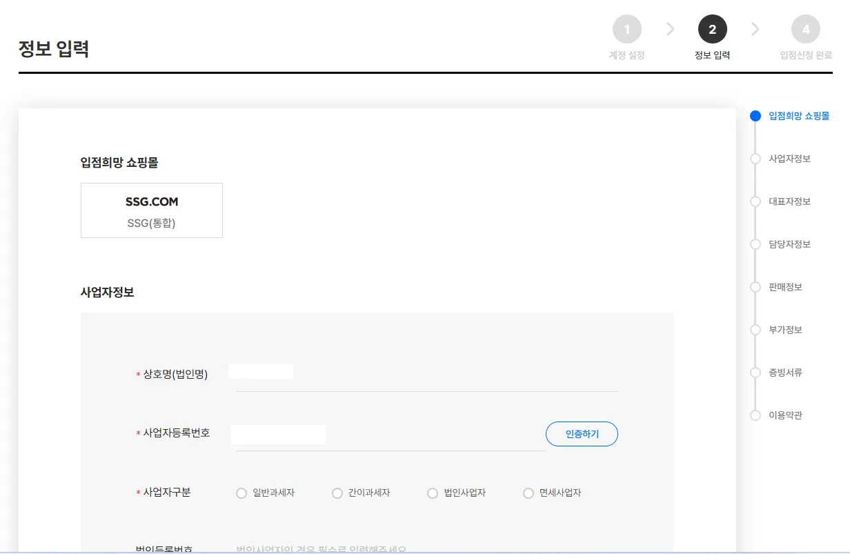
2-3. 정보 입력
안내에 따라 사용할 아이디, 판매정보 등을 입력합니다.
사업자정보 등 플레이오토에 이미 저장되어 있는 정보는 자동으로 입력되어 있어, 보다 빠르게 입점 신청을 하실 수 있습니다.
2-4. 입점 심사 완료 후
입점 심사 결과는 나의정보 → ‘입점결과확인’ 에서 확인하실 수 있으며,
입점 심사에 통과했을 경우, 솔루션에 따로 추가하실 필요 없이 자동으로 연동됩니다.
이제 업무 시간은 줄이고, 입점과 매출은 늘릴 타이밍입니다.
새롭게 입점하신 쇼핑몰에서도 성공적인 판매 성과를 이루시길 응원합니다!








